Advantech SOM-A350 COM-HPC® Size A Modules

Advantech SOM-A350 COM-HPC® Size A Modules are powered by Intel® Core™ Ultra processors that combine a CPU, GFX, and NPU to achieve 32TOPS of artificial intelligence (AI) performance. The Advantech SOM-A350 supports all PCIe slots with at least Gen4 speed, USB4, and 2.5 LAN. SOM-A350 also offers PCIe Gen5 and double LAN ports. The modules support the advanced Quadra Flow Cooling System (QFCS), delivering silent, thin, and lightweight features while enabling the system to perform at 100% under 45W at +60°C conditions. The Dual BIOS failsafe feature reduces system downtime in case of BIOS issues.

Features

  • COM-HPC Client Size A module
  • Up to 16C/22T Intel Core Ultra processors
  • Intel Xe LPG graphics
  • Up to 128EU, four independent 4K displays
  • 5600MT/s dual-channel DDR5 up to 96GB SODIMM
  • Multiple I/O expansion - 2.5GbE, PCIe Gen5, USB4, USB3.2 Gen2, and SATA3.0
  • Support Dual BIOS for failsafe and flexible BIOS configuration
  • Supports iManager, embedded software APIs, and Wise-DeviceOn

Applications

  • Medical imaging
  • Test equipment
  • Edge AI

Specifications

  • 1.4GHz/0.9GHz base frequency
  • 4.8GHz/3.8GHz maximum turbo frequency
  • UP to 16C cores
  • 24MB LLC
  • 45W thermal design power (TDP)
  • 20W to 45W CPU TDP
  • DDR5 technology
  • 5600MT/s maximum speed
  • Up to 96GB maximum capacity
  • 0°C to +60°C operating temperature range

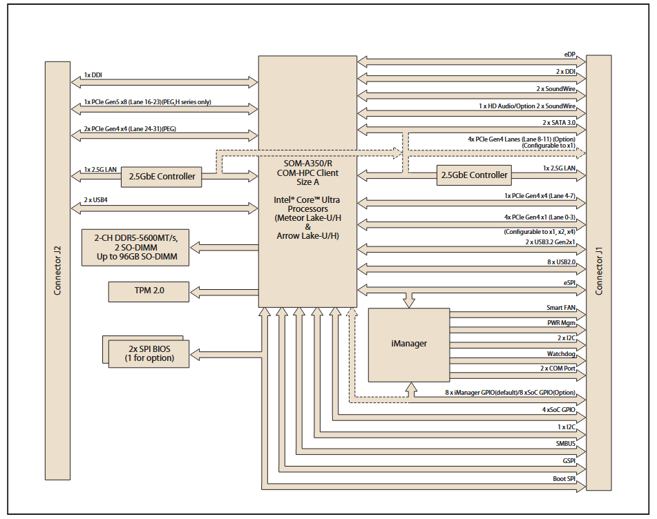
Block Diagram

Block Diagram - Advantech SOM-A350 COM-HPC® Size A Modules
Published: 2025-09-04 | Updated: 2025-10-02