Microchip Technology MCP960x, MCP96L0x, & MCP96RL0x Thermocouple ICs

Microchip Technology MCP960x, MCP96L0x, and MCP96RL0x Thermocouple ICs convert Electromotive Force (EMF) to degree Celsius with integrated cold-junction compensation. The correction coefficients are derived from the National Institute of Standards and Technology (NIST) ITS-90 thermocouple database. The MCP960x, MCP96L0x, and MCP96RL0x Thermocouple Converters use an industry-standard 2-wire, I2C-compatible serial interface. These devices can support up to eight devices per bus by setting the device address using the ADDR pin.

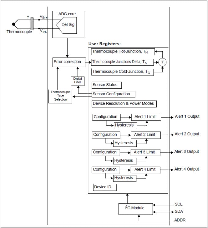
The MCP960x, MCP96L0x, and MCP96RL0x feature user-programmable registers, providing design flexibility for various temperature-sensing applications. The registers allow user-selectable settings such as low-power modes for battery-powered applications and an adjustable digital filter for fast transient temperatures. These devices also allow four individually programmable temperature alert outputs, which can be used to detect multiple temperature zones.

The temperature alert limits have multiple user-programmable configurations, including alert polarity as either an active-low or active-high push-pull output, and output function as comparator mode (useful for thermostat-type operation) or interrupt mode for microprocessor-based systems. Additionally, the alerts can detect either a rising or a falling temperature with up to 255°C hysteresis.

The Microchip Technology MCP960x, MCP96L0x, and MCP96RL0x are offered in a pin-compatible 20-lead MQFN package, allowing for scalability between ICs. These modules are ideal for space-constrained applications.

Features

  • Thermocouple Electromotive Force (EMF) to °C converter
    • Integrated cold-junction compensation
  • Supported types (designated by NIST ITS-90) include K, J, T, N, S, E, B, and R
  • Sensor accuracy for thermocouple hot-junction
    • MCP960x ±0.5°C/±1.5°C (typ./max.)
    • MCP96L0x ±2.0°C/±4.0°C (typ./max.)
    • MCP96RL0x ±4.0°C/±8.0°C (typ./max.)
  • Measurement resolution
    • Hot and cold-junctions of +0.0625°C (typ.)
  • Four programmable temperature alert outputs
    • Monitors hot or cold-junction temperatures
    • Detects rising or falling temperatures
    • Up to 255°C of programmable hysteresis
  • Programmable digital filter for temperature
  • Low power
    • Shutdown mode
    • Burst mode: 1 to 128 temperature samples
  • 2-wire interface
    • I2C compatible, 100kHz
    • Supports eight devices per I2C bus
  • 2.7V to 5.5V operating voltage range
  • 300µA (typ.) operating current
  • 2µA (typ.) shutdown current
  • Package
    • 20-lead MQFN package
    • 5.0mm x 5.0mm x 1.0mm

Applications

  • Petrochemical thermal management
  • Handheld measurement equipment
  • Industrial equipment thermal management
  • Industrial engine thermal monitors
  • Ovens
  • Temperature detection racks

Videos

Registers

Microchip Technology MCP960x, MCP96L0x, & MCP96RL0x Thermocouple ICs

Block Diagram

Block Diagram - Microchip Technology MCP960x, MCP96L0x, & MCP96RL0x Thermocouple ICs

Application Circuit

Application Circuit Diagram - Microchip Technology MCP960x, MCP96L0x, & MCP96RL0x Thermocouple ICs
Published: 2015-09-01 | Updated: 2025-10-17